Index of /drupal/vendor/php-tuf/composer-stager/docs/translation

[ICO]NameLast modifiedSizeDescription

[PARENTDIR]Parent Directory  -  
[TXT]README.md2025-11-17 15:51 1.1K 
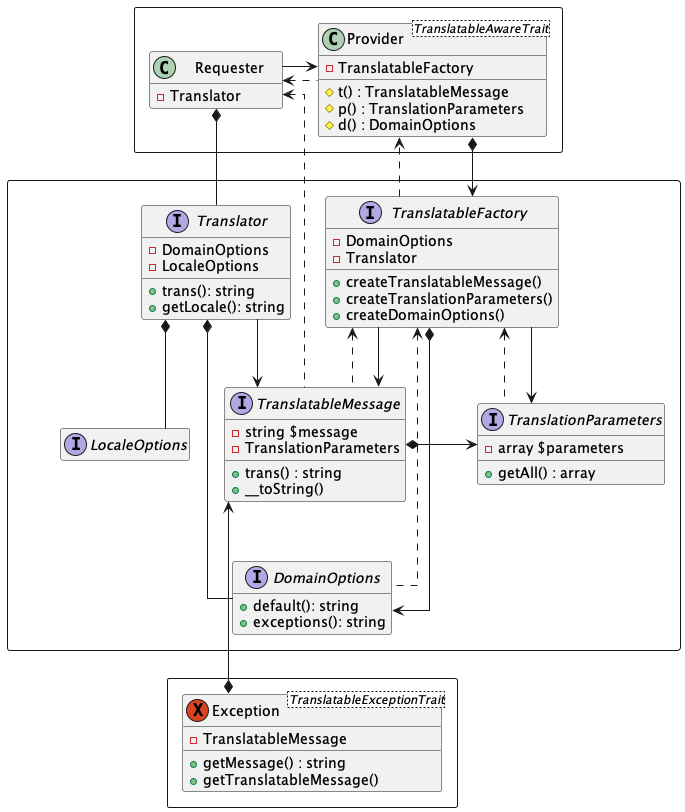
[IMG]detail.png2025-11-17 15:51 51K 
[   ]detail.puml2025-11-17 15:51 2.4K 
[IMG]exceptions.png2025-11-17 15:51 3.7K 
[   ]exceptions.puml2025-11-17 15:51 570  
[IMG]overview.png2025-11-17 15:51 9.7K 
[   ]overview.puml2025-11-17 15:51 884  
[IMG]sequence.png2025-11-17 15:51 27K 
[   ]sequence.puml2025-11-17 15:51 1.3K 

Apache/2.4.58 (Ubuntu) Server at 195.199.197.209 Port 80