Index of /drupal/vendor/php-tuf/composer-stager/docs/preconditions

[ICO]NameLast modifiedSizeDescription

[PARENTDIR]Parent Directory  -  
[TXT]README.md2025-11-17 15:51 3.7K 
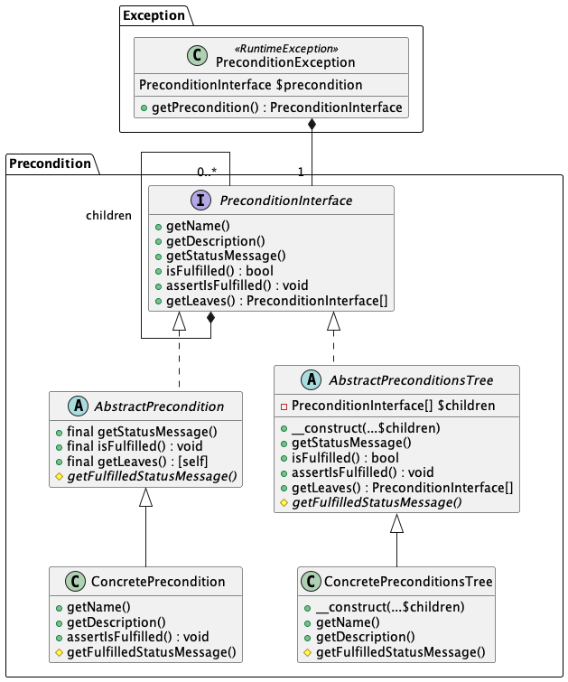
[IMG]detail.png2025-11-17 15:51 47K 
[   ]detail.puml2025-11-17 15:51 2.3K 
[IMG]hierarchy.png2025-11-17 15:51 15K 
[   ]hierarchy.puml2025-11-17 15:51 1.8K 
[   ]settings.puml2025-11-17 15:51 221  

Apache/2.4.58 (Ubuntu) Server at 195.199.197.209 Port 80